Поломаю компьютер, за деньги

2 500 тг.
 
Поломаю компьютер, за деньги

За более чем 9 лет работы в сфере IT, 3 из которых работал в Санкт-Петербурге (Россия), не научился ничему, не сумел справиться ни с одной задачей. Что там говорить, я не могу даже отличить систему виндовс от мак ОС. Мне абсолютно все равно на мою репутацию, и я ни в коем случае не предоставляю никаких гарантий на свою работу. Инструменты для работы одалживаю у соседа. Если вы все еще читаете это объявление, тогда предлагаю посмотреть мой ужасный сайт и ознакомиться со всеми отзывами моих заказчиков. Попросите меня и я отправлю вам ссылку.
Работаю как с юр. лицами, так и с физ. лицами, "документы не предоставляю".
Далее (в кавычках), все то, что вам крайне интересно, а также то, что не имеет никакого отношения к поисковым запросам. Поэтому предлагаю, оставить эту часть напоследок и сразу перейти в конец объявления:
“””
Выполняемые работы:
-Комплектация нового рабочего места/улучшение работы старого;
-Установка ОС (windows xp, 7, 8, 10, MacOS, Linux)/драйверов/ПО;
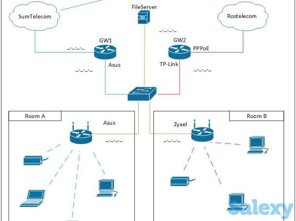
-Установка и настройка сетевого оборудования (D-link, TP-Link, Cisco, Miktotik, Zyxel и т.д.);
-Монтажные работы по протяжке сетевого кабеля, подключение сетевых розеток;
-Установка и настройка орг. техники (принтеры, сканеры, МФУ, проекторы);
-Установка и настройка серверов - AD, RDP, Exchange, Firewall, WSUS, NAS, 1C, Fileservers;
-Решаю различные задачи - не запускается компьютер, греется, плохо работает, требуется очистка от вирусов, проблема со входом в компьютер, восстановление пароля и т.д.;
-Установка и настройка интернет банков;
-Замена дисплея (матрицы, экрана), клавиатуры на ноутбуке, макбуке;
-Замена дисплеев на мобильных устройствах;
-Восстановление данных;
-Разработка сайтов под ключ, решение проблем с уже действующими сайтами.
-Обучение компьютерной грамотности, в т.ч. расскажу о том, как не попасть на мошенников в интернете и не скачать вирус на компьютер, работа в офисных программах.

Я вам абсолютно не подхожу если:
1) У вас не работает компьютер (по нажатию на кнопку включения ничего не происходит, компьютер издает странные звуки; во время работы перезагружается и т.д.);
2) Проблемы с операционной системой (не запускается операционная система; компьютер включается, но на мониторе черный экран; во время работы вылетает синий экран; компьютер тормозит; сильно греется компьютер или ноутбук и т.д.);
3) Необходимо настроить роутер, модем, интернет, сетевое хранилище и т.д.
И т.д. и т.п.
“””
Я не рассматриваю варианты разовых работ, а уж долгосрочного партнерства и подавно.
Как упоминал ранее, никакой гарантии вы не получите.
Как и скидку 20% на работу в случае если при обращении укажете то, что узнали обо мне с площадки объявлений.

Алматы

Авторизация

Похожие объявления

  • Установка, переустановка операционных систем, программ, настройка компьютеров и ноутбуков. Выезд и удаленно по городу Алматы. Установка и активация операционных систем - Windows 7, 8.1, 10, 11
  • 15 000 тг.
    Установка и настройка ОС: MS Windows 7,8,10,11. Установка и настройка ОС: MSWindows Server 2016,2019. Установка, настройка на уровне системного администратора: 1С 8.3 СУБД SQL 2016, 2019.
  • 15 000 тг.
    Переустановлю Windows с обновлениями всех драйверов, вместе с антивирусной программой на год, и Майкрасофт Офис 2016 профессионал плюс. Разблокировка экрана ноутбука
  • 10 000 тг.
    Здравствуйте! Установка Windows 7 8.1 10 11 Linux ubuntu и Office 201620192024Активация онлайн с ключом Windows и Офис для 1 компьютера навсегда Чистка компьютер от пыли и вирусов замена термопасты
  • Установка, переустановка операционных систем, программ, настройка компьютеров и ноутбуков. Выезд и удаленно по городу Алматы. Установка и активация операционных систем - Windows 7, 8.1, 10, 11